首页
话题
技术
web3
发表
发动态
发帖子
发文章
登录
首页
话题
发动态
发帖子
发文章
首页
话题
技术
web3
消息
登录
最新
推荐
miller
发布于
2023-11-28 14:18:54
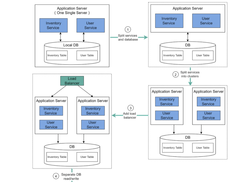
How to Scale a Web Step-by-Step
技术
浏览
(706)
点赞
收藏
评论
请
登录
后发表观点
到底啦
miller
⭐⭐⭐⭐ https://tooltt.com/emoji-table/
积分
2576
话题
1172
评论
76
注册排名
1